Bündel Detail (4)
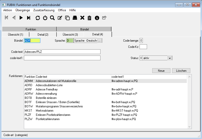
Hier können Funktions-Bündel erfasst, geändert und gelöscht werden. Bündel werden im Funktionsmenu nur angezeigt, wenn der Benutzer mindestens für eine Funktion im Bündel auch Zugriffsberechtigung hat.

| Feld | Beschreibung |
|---|---|
| Bündel | Code des Funktions-Bündels (4-stellig) |
| Sprache | Sprachcode; mind. die Sprache 'D' muss vorhanden sein |
| Code-Länge, Code-Kz | wird nicht verwendet; leer lassen |
| Code-Text | Bezeichnung des Funktions-Bündels; wird in Funktionsmenu verwendet |
| Code-Text1 | 1 Stelle = S: Bündel wird im Menupunkt System angezeigt |
| Status | 0 = aktiv übrige = inaktiv, dh. die Bündel werden nicht angezeigt in Funktionsmenu |
| Mit diesem Button können neue Funktionen dem Bündel zugeteilt werden (mit Shift oder Ctrl können mehrere Funktionen gleichzeitig markiert und übernommen werden) | |
| Mit diesem Button kann die angewählte Funktion aus dem Bündel entfernt werden (keine Mehrfach-Anwahl) |